公司成功获得信息系统集成及服务资质证书,强化信息技术咨询服务能力
山东亚微软件股份有限公司 信息技术咨询服务的卓越伙伴
转转退出上海服保股东,调整数码产品售后与信息系统集成服务布局
独家丨进击的服务机器人:普渡科技携手云迹共建行业「新范式」信息系统集成服务
无锡信息化设备与信息系统集成服务的发展与应用
泰国携手华为提升网络安全合作,美国计划受阻
打造电商新引擎 犀牛工厂投产与千亿超级工厂蓝图
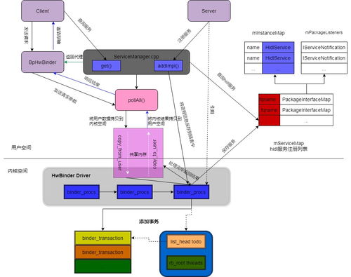
Android 10.0 Java层HIDL服务注册与HwBinder通信原理探究
安牛信息荣获ISO20000与ISO27001双重认证,引领信息系统集成服务新标杆
数字治理赋能高效服务 自然资源和规划电子政务云平台产品全新发布
计算机信息系统集成企业资质等级评定条件
跨境电商出口监管方式在云通关系统中新增‘信息系统集成服务’
2018年动画行业研究报告 基于信息系统集成服务的视角
远光软件产品率先通过网络安全等级保护2.0备案,共建网络信息安全
国芯科技RAID卡与浪潮信息云峦操作系统KeyarchOS完成澎湃技术认证,共推信息系统集成服务新高度
用于支持IIoT应用程序的集中式安全数据集成方案
智慧交通信息服务平台产品解决方案 信息系统集成服务
RabbitMQ高级特性在信息系统集成服务中的应用
自主品牌车企为何必须建设世界级智能化工厂及信息系统集成服务
CCRC信息安全服务资质 安全集成申请指南
如若转载,请注明出处:http://www.beijingsu.com/product/list-2.html